1.81M

Заказ билетов и такси (1)

1.

2.

3.

4.

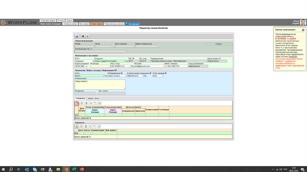
Локацию выбираешь Нефтеюганск!!!
Адрес город откуда и куда прилетаешь. Дата начала это дата
вылета. В комменатриях прописываешь маршрут и
предпочтительный рейс. Координатор будет приобретать
оптимальный рейс цена/качество.

5.

Нажимаешь
активировать!!! После
активации координатор
возьмет заявку в работу
и вставит в переписку
бронь. Далее
руководитель согласует
заявку и в переписку
координатор прикрепит
билет.

6.

7.

8.

Вносим данные по поездке на такси.

9.

Нажимаешь «заказ самостоятельно некорпор.».
После того как прилетишь нужно самостоятельно заказать
Яндекс такси. Далее когда будешь готовить авансовый отчет за
перелет, приложить туда чек и скрин поездки, чтобы сделали
возврат затраченных средств.
English     Русский Rules