Моделирование состояния биметаллических конструкций
Порядок выполнения работы:
Применение программного комплекса ANSYS Workbanch для расчета задач стержневых систем
Порядок выполнения работы:
4.89M
Category: programmingprogramming

Моделирование состояния биметаллических конструкций

1. Моделирование состояния биметаллических конструкций

2. Порядок выполнения работы:

Моделирование биметаллических
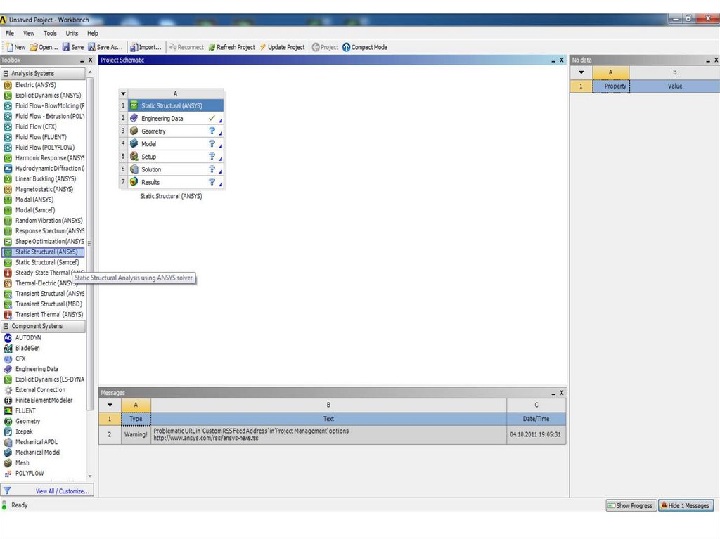
конструкций при статической нагрузке
(Static Structural)
Создание биметаллической конструкции согласно заданию.
Задание материалов.
Генерация сети конечных элементов.
Задание граничных условий.
Проведение расчета.
Интерпретация результатов.
Определение частот и форм
собственных колебаний
(Modal)

3.

Шаг 1
Здание свойств нового материала для пластины

4.

Шаг 2
Здание зависимости прочностных свойств от температуры

5.

Шаг 3
Здание свойств нового материала для пластины

6.

Шаг 4
Моделирование геометрии двух биметаллических пластин

7.

Шаг 5
Создание неравномерной расчетной сетки двух биметаллических пластин

8.

9. Применение программного комплекса ANSYS Workbanch для расчета задач стержневых систем

10. Порядок выполнения работы:

Моделирование неразрезной балки
при статической нагрузке
(Static Structural)
Создание схемы балки согласно заданию.
Задание материалов.
Генерация сети балочных элементов.
Задание граничных условий.
Проведение расчета.
Интерпретация результатов.
Определение частот и форм
собственных колебаний
(Modal)

11.

12.

Шаг 1
Здание свойств материала балки

13.

Шаг 2
Создание конструкционных точек и направляющих линий

14.

Шаг 3
Здание поперечного сечения балки

15.

Шаг 4
Построение сети конечных элементов

16.

Шаг 5
Задание граничных условий

17.

Шаг 6
Задание граничных условий (продолжение)

18.

Шаг 6
Результат решения статической задачи прочности

19.

Шаг 7
Направление данных в модальный анализ

20.

Шаг 8
Результат модального анализа
English     Русский Rules