Диагностические критерии, дифференциальная диагностика, тактика ведения и лечения больных с острым коронарным синдромом.
Классификация и динамика форм острой ишемии миокарда (ACC/AHA, 2007)
Diagnosis of Acute MI STEMI / NSTEMI
ФОРМИРОВАНИЕ ЭЛЕКТРОКАРДИОГРАММЫ ПРИ ТРЕХ ПОСЛЕДОВАТЕЛЬНЫХ ПРОЦЕССАХ РАЗВИТИЯ ОКС: ИШЕМИЯ  ПОВРЕЖДЕНИЕ НЕКРОЗ
ИШЕМИЯ
ПОВРЕЖДЕНИЕ
НЕКРОЗ
Электрокардиографические проявления острой ишемии миокарда (при отсутствии гипертрофии левого желудочка и БЛНПГ)
Клинические и электрокардиографические критерии вероятности ОКС
ВРЕМЯ И СТЕПЕНЬ ПОВЫШЕНИЯ СОДЕРЖАНИЯ В КРОВИ БИОХИМИЧЕСКИХ МАРКЕРОВ НЕКРОЗА МИОКАРДА ПРИ ИМПST
Лечение и диагностику ОКС можно условно разделить на 4 этапа
Дифференциальный диагноз проводится с хорошо известными «масками» инфаркта:
Программа в первые часы инфаркта миокарда включает следующие основные компоненты:
Рекомендации по ведению больных с ОКС с подъемом ST
В НАСТОЯЩЕЕ ВРЕМЯ ПРИМЕНЯЮТ СЛЕДУЮЩИЕ ТРОМБОЛИТИКИ
Стратификация риска при проведении тромболитической терапии.
АБСОЛЮТНЫЕ ПРОТИВОПОКАЗАНИЯ К ТРОМБОЛИТИЧЕСКОЙ ТЕРАПИИ
ОТНОСИТЕЛЬНЫЕ ПРОТИВОПОКАЗАНИЯ К ТРОМБОЛИТИЧЕСКОЙ ТЕРАПИИ
СХЕМА ВВЕДЕНИЯ АКТИЛИЗЕ (Альтеплаза фирмы «Boehringer Ingelheim GmbH», Германия) ПРИ ИНФАРКТЕ МИОКАРДА В ПЕРИОД ОТ 6 ДО 12
ОСОБЫЕ УКАЗАНИЯ ПО ПРИМЕНЕНИЮ АКТИЛИЗЕ
ПОБОЧНЫЕ ЭФФЕКТЫ ТРОМБОЛИЗИСА
ЧРЕСКОЖНАЯ ТРАНСЛЮМИНАЛЬНАЯ КОРОНАРНАЯ АНГИОПЛАСТИКА
острая окклюзия коронарной артерии
АБСОЛЮТНЫЕ ПОКАЗАНИЯ К ПЕРВИЧНОЙ АНГИОПЛАСТИКЕ
АБСОЛЮТНЫЕ ПРОТИВОПОКАЗАНИЯ К ПЕРВИЧНОЙ АНГИОПЛАСТИКЕ
Коронаропластика со стентированием при ОИМ при субокклюзии передней межжелудочковой артерии
Коронаропластика со стентированием при остром инфаркте миокарда
АБСОЛЮТНЫЕ УСЛОВИЯ ДЛЯ ПРОВЕДЕНИЯ АНГИОПЛАСТИКИ ПРИ ОКС
ЭКСТРЕННОЕ КОРОНАРНОЕ ШУНТИРОВАНИЕ
Абсолютные показания к экстренному коронарному шунтированию
Абсолютные показания к экстренному коронарному шунтированию
Относительные показания к экстренному коронарному шунтированию
Абсолютные противопоказания к экстренному коронарному шунтированию
Рекомендации по ведению больных с ОКС без подъема сегмента ST
4.37M
Category: medicinemedicine

Диагностические критерии, дифференциальная диагностика, тактика ведения и лечения больных с острым коронарным синдромом

1. Диагностические критерии, дифференциальная диагностика, тактика ведения и лечения больных с острым коронарным синдромом.

2.

«Острый коронарный синдром (ОКС)» –
термин, обозначающий любую группу
клинических признаков или симптомов,
позволяющих подозревать острый
инфаркт миокарда или нестабильную
стенокардию.
Термин «ОКС» используют тогда, когда
диагностическая информация еще
недостаточна для окончательного
суждения о наличии или отсутствии очагов
некроза в миокарде.

3. Классификация и динамика форм острой ишемии миокарда (ACC/AHA, 2007)

ОСТРЫЕ КОРОНАРНЫЕ СИНДРОМЫ
БЕЗ ПОДЪЕМА ST
ПОДЪЕМ ST
ИМ без
подъема ST
НЕСТАБИЛЬНАЯ
СТЕНОКАРДИЯ
ИМ без Q
Q ИМ

4.

Acute Coronary Syndrome
Classification (ACC\AHA, 2007)
History
Physical Exam
Ischemic Discomfort
Unstable Symptoms
No ST-segment
elevation
Unstable
angina
ST-segment
elevation
Non-Q
AMI
Q-Wave
AMI
ECG
Acute
Reperfusion

5.

Патогенез острого коронарного синдром
Разрыв ранимой
атеросклеротической
бляшки
• внутрикоронарный тромбоз
• изменение геометрии бляшки
• дистальная эмболизация
• локальный спазм
Спазм коронарной артерии
• в месте стеноза
• без видимого стеноза
потребности миокарда
в кислороде при значимых
стенозах
доставки кислорода
к миокарду при значимых
стенозах
Появление/усугубление ишемии миокарда
Симптомы обострения ИБС (острый коронарный синдром)

6. Diagnosis of Acute MI STEMI / NSTEMI

► At least 2 of the
following
• Ischemic
symptoms
• Diagnostic ECG
changes
• Serum cardiac
marker
elevations

7.


Клинические проявления острой
ишемии миокарда
Severe pain behind a
breast compressing,
pressing
Perspiration,
sticky cold sweat
Nausea, vomiting
Dyspnea
Weakness,
collapse
Сильная боль за грудиной сжимающая, давящая
Испарина, липкий холодный пот
Тошнота, рвота
Одышка
Слабость, коллапс

8. ФОРМИРОВАНИЕ ЭЛЕКТРОКАРДИОГРАММЫ ПРИ ТРЕХ ПОСЛЕДОВАТЕЛЬНЫХ ПРОЦЕССАХ РАЗВИТИЯ ОКС: ИШЕМИЯ  ПОВРЕЖДЕНИЕ НЕКРОЗ

ФОРМИРОВАНИЕ ЭЛЕКТРОКАРДИОГРАММЫ ПРИ ТРЕХ
ПОСЛЕДОВАТЕЛЬНЫХ ПРОЦЕССАХ РАЗВИТИЯ ОКС:
ИШЕМИЯ ПОВРЕЖДЕНИЕ НЕКРОЗ

9. ИШЕМИЯ

10. ПОВРЕЖДЕНИЕ

11. НЕКРОЗ

12. Электрокардиографические проявления острой ишемии миокарда (при отсутствии гипертрофии левого желудочка и БЛНПГ)

Подъемы ST
Депрессия ST
и изменения
зубца T
Новые подъемы сегмента ST в точке J
(место соединения конечной части
комплекса QRS с сегментом ST) в двух
смежных отведениях ≥ 0,2 мВ у мужчин
и ≥ 0,15 мВ у женщин в отведениях V2V3 и/или ≥ 0,1 мВ в других отведениях.
Новые горизонтальные или
нисходящие депрессии сегмента ST ≥
0,05 мВ в двух смежных отведениях;
и/или инверсия зубца T ≥ 0,1 мВ в двух
смежных отведениях с выраженным
зубцом R или с соотношением R/S

13.

• ECG
New anterior and lateral ST / T changes.

14.

ST Depression or Dynamic T wave
Inversions

15.

ST-Segment Elevation MI

16.

New LBBB
QRS > 0.12 sec
L Axis deviation
Prominent R wave V1-V3
Prominent S wave 1, aVL, V5-V6
with t-wave inversion

17. Клинические и электрокардиографические критерии вероятности ОКС

Критерии
Высокая (хотя бы один из
признаков)
Промежуточная (хотя бы
один из признаков при
отсутствии критериев
высокой вероятности)
Низкая (хотя бы один из
признаков при отсутствии
критериев высокой и
промежуточной вероятности)
Анамнез
Боль (дискомфорт) в грудной
клетке, в левой руке (как
основной симптом) у лиц с
установленной ранее
стенокардией. ИМ в анамнезе
Боль (дискомфорт) в грудной
клетке, в левой руке (как
основной симптом)
Боль возможного ишемического
генеза при отсутствии
критериев промежуточной
вероятности
Возраст > 70 лет. Мужской
пол
Употребление кокаина
Сахарный диабет.
Данные
осмотра
Шум митральной
регургитации, гипотензия,
перспирация, отек легких,
хрипы в легких
Атеросклеротические
сосудистые заболевания
Боль в грудной клетке при
пальпации
ЭКГ
Новые (предположительно
новые) смещения от
изолинии ST ( 0,05 mV),
либо инверсия ( 0,2 mV)
зубцов Т
Патологические Q, изменения
положения ST, Т при
невозможности
документации сроков их
развития
Инверсия, либо уплощение
зубцов Т в отведениях с
доминирующим зубцом R либо
нормальная ЭКГ

18.

Высокий риск
•Приступ стенокардии покоя (более 20 мин)
•Отек легких, с большей вероятностью связанный с ишемией миокарда
•Приступ стенокардии покоя, сопровождающийся изменением сегмента ST
(элевация более 1 мм).
•Стенокардия, сопровождающаяся появлением или усугублением шума
митральной регургитации
•Стенокардия с появлением 111 тона сердца или влажных хрипов в легких
•Стенокардия, сопровождающаяся артериальной гипотензией
Промежуточный риск
•Приступ стенокардии (более 20 мин), купированный к моменту осмотра
•Приступы стенокардии, сопровождающиеся динамическими изменениями зубца Т.
•Ночная стенокардия
•Впервые возникшая стенокардия III-1V функционального класса в течение
предшествующих 2 недель
•Патологические зубцы Q или изменения сегмента ST более 1 мм в нескольких
группах отведений на ЭКГ, зарегистрированной в покое.
•Возраст старше 65 лет
Низкий риск
•Увеличение частоты, продолжительности и интенсивности приступа стенокардии
•Увеличение функционального класса стенокардии
•Впервые возникшая стенокардия в течение предшествующих 2 недель-2 месяцев
•Нормальная или неизмененная (при сравнении с предшествующими) запись ЭКГ

19.

Risk Stratification to Determine the Likelihood of
Acute Coronary Syndrome
Assessment
Findings indicating HIGH
likelihood of ACS
Findings indicating
INTERMEDIATE
likelihood of ACS in
absence of highlikelihood findings
Findings indicating LOW
likelihood of ACS in
absence of high- or
intermediate-likelihood
findings
History
Chest or left arm pain or
discomfort as chief
symptom
Reproduction of previous
documented angina
Known history of coronary
artery disease, including
myocardial infarction
Chest or left arm pain or
discomfort as chief
symptom
Age > 50 years
Probable ischemic symptoms
Recent cocaine use
Physical examination
New transient mitral
regurgitation, hypotension,
diaphoresis, pulmonary
edema or rales
Extracardiac vascular
disease
Chest discomfort reproduced
by palpation
ECG
New or presumably new
transient ST-segment
deviation (> 0.05 mV) or Twave inversion (> 0.2 mV)
with symptoms
Fixed Q waves
Abnormal ST segments or T
waves not documented to
be new
T-wave flattening or inversion
of T waves in leads with
dominant R waves
Normal ECG
Serum cardiac
markers
Elevated cardiac troponin T
or I, or elevated CK-MB
Normal
Normal

20.

Время повышения биомаркеров некроза миокарда

21. ВРЕМЯ И СТЕПЕНЬ ПОВЫШЕНИЯ СОДЕРЖАНИЯ В КРОВИ БИОХИМИЧЕСКИХ МАРКЕРОВ НЕКРОЗА МИОКАРДА ПРИ ИМПST

22.

Unstable
Angina
Non occlusive
thrombus
Non specific ECG
Normal cardiac
enzymes
NSTEMI
Occluding thrombus
sufficient to cause
tissue damage &
mild myocardial
necrosis
ST depression +/T wave inversion on
ECG
Elevated cardiac
enzymes
STEMI
Complete thrombus
occlusion
ST elevations on
ECG or new LBBB
Elevated cardiac
enzymes
More severe symptoms

23. Лечение и диагностику ОКС можно условно разделить на 4 этапа

1. распознавание симптоматики
пациентом
2. догоспитальный период и
транспортировка
3. поступление в стационар
4. реперфузия

24.

Options for Transport of Patients With STEMI
and Initial Reperfusion Treatment
Hospital fibrinolysis:
Door-to-Needle
within 30 min.
Not PCI
capable
Onset of
symptoms of
STEMI
9-1-1
EMS
Dispatch
EMS on-scene
• Encourage 12-lead ECGs.
• Consider prehospital fibrinolytic if
capable and EMS-to-needle within
30 min.
InterHospital
Transfer
PCI
capable
GOALS
5
min.
Patient
8
min.
EMS
Dispatch
1 min.
EMS Transport
Prehospital fibrinolysis
EMS transport
EMS-to-needle
EMS-to-balloon within 90 min.
within 30 min.
Patient self-transport
Hospital door-to-balloon
within 90 min.
Golden Hour = first 60 min.
Total ischemic time: within 120 min.
ACC/AHA Guidelines for the Management of Patients With ST-Elevation
Myocardial Infarction, 2004

25.

ACC/AHA Guidelines for the Management of Patients
With ST-Elevation Myocardial Infarction, 2004

26. Дифференциальный диагноз проводится с хорошо известными «масками» инфаркта:

1. расслоение аорты
2. острый перикардит
3. спонтанный пневмоторакс
4. тромбоэмболия легочной артерии

27.

Болезнь
Продолжите
льность
Характер боли
ГЭРБ
5-60 мин.
висцеральная, загрудинная, без иррадиации, усиливающаяся в
положении лежа, ослабляющаяся после приема пищи или
антацидов.
Спазм пищевода
5-60 мин.
спонтанная, загрудинная, связанная с приемом холодной
жидкости, ослабляющаяся после приемов нитратов.
ЯБЖ
Неск.часов
Боли длятся несколько часов. Боль висцеральная, с изжогой,
эпигастральная, ослабляющаяся после приема пищи или
антацидов.
Заболевания
желчного пузыря
Часы
висцеральная, эпигастральная, с иррадиацией в межлопаточную
область, возможна инверсия зубца Т на ЭКГ.
Остеохондроз
шейного отдела
Различная
Боль поверхностная, позиционная, локализация в шее и руках.
Мышечно-скелетные
синдромы
Различная
поверхностная, позиционная, усиливается
определяется локальное напряжение.
Гипервентиляция.
2-3 мин.
загрудинная, с тахипноэ, тревогой и страхом.
Тиреоидит
стойкая
Усиливается при глотании, при пальпации шеи отмечают
при
движении,

28.

Спектр ОКС
ВЕДУЩИЙ
СИМТОМ
БОЛЬ
РАБОЧИЙ ДИАГНОЗ
ЭКГ
Б / АНАЛИЗЫ
СТРАТИФИКАЦИЯ
РИСКА
ДИАГНОЗ
ЛЕЧЕНИЕ
ОСТРЫЙ КОРОНАРНЫЙ СИНДРОМ
стойкий
ПОДЪЕМ ST
ИЗМЕНЕНИЯ
ST / T
ТРОПОНИН +
ВЫСОКИЙ
РИСК
ОИМ с э. ST
Реперфузия
ЭКГ без
ИЗМЕНЕНИЙ
ТРОПОНИН -
НИЗКИЙ
РИСК
ОИМ без э. ST НЕСТ. СТЕНОКАР.
ИН/CТРАТЕГИЯГИЯ НЕИНВ/СТРАТЕГИЯГИЯ

29. Программа в первые часы инфаркта миокарда включает следующие основные компоненты:

Этапность лечения
Совмещение диагностических и
лечебных мероприятий
Учет тяжести больных (степени риска
осложнений и внезапной смерти)
Учет срока от начала инфаркта до
поступления больного в cтационар
Дифференцированный мониторинг

30.

31.

32.

33. Рекомендации по ведению больных с ОКС с подъемом ST

Первичная оценка ЭКГ < 10 мин
после поступления
Оксигенация через носовой
катетер
Обеспечение венозного доступа
Мониторинг ЭКГ
Нитроглицерин под язык (сист. АД
> 90 мм рт.ст., ЧСС > 50 но < 100
уд/мин)

34.

Рекомендации по медикоментозному лечению при ОКС.
Препарат
Первая
доза
Метод
введени
я
Повторная доза
Под
контролем
Длительность
Обезболивание
морфин
4-8 мг
Через 5 мин
2 мг
ЧДД
До купирования
болей
Аспирин
160-325
мг
Per os
На следующии день
75 мг
пожизненно
Клопидогрель
300 мг
Per os
На следующии день
75 мг
1 месяц
Эноксипарин
30 мг
П/к
Через 15 мин 0.6-0.8
мл
(1 мг/кг веса)
з/м каждые 12 часов
АЧТВ
2-8 дней
метопролол
5 мг
в/в
ч\з 5 мин 5 мг в\в.
З\м 200 мг\сут per os
ЧСС, АД
длительно
Изосорбида
динитрат
Спрей
1-3 дозы
3-х
кратно
с\л
10 мл 0,1% + 200,0
0.9% NaCl 3-4
кап/мин
АД, ЧСС

35. В НАСТОЯЩЕЕ ВРЕМЯ ПРИМЕНЯЮТ СЛЕДУЮЩИЕ ТРОМБОЛИТИКИ

1. Препараты I поколения
(стрептокиназа, урокиназа)
2. Препараты II поколения
(проурокиназа, АПСАК)
3. Препараты III поколения тканевые
активаторы плазминогена
человеческого типа (альтеплаза,
актилизе).

36.

37. Стратификация риска при проведении тромболитической терапии.

КЛАСС I
КЛАСС IIа
Элевация ST > 1 мм в 2-х или более
отведениях
Время от появления симптомов < 12 часов
Возраст < 75 лет
Блокада ЛНПГ и данные анамнеза,
позволяющие предположить наличие инфаркт
миокарда
Подъем ST
Возраст > 75 лет
КЛАСС IIb
Подъем ST
время от появления симптомов >12 < 24
состояния, для которых
является очевидным, что
проводить данные процедуры
или лечение полезно,
эффективно и они приводят к
хорошим результатам
вес признаков очевидности
более благоприятен в сторону
пользы и эффективности
польза и эффективность
являются менее доказанными
часов
САД >180 мм рт.ст., и/или ДАД > 110 мм рт.ст.
КЛАСС III
исключительно депрессия или элевация
сегмента ST
время от появления симптомов > 24 часов
отсутствие болевого
синдрома
Терапия бесполезна, не
эффективна и в некоторых
случаях могут произвести
отрицательный эффект

38. АБСОЛЮТНЫЕ ПРОТИВОПОКАЗАНИЯ К ТРОМБОЛИТИЧЕСКОЙ ТЕРАПИИ

Активное внутреннее кровотечение
Подозрение на расслоение аорты
Опухоль головного мозга
Геморрагический инсульт любой
давности
Инсульт или транзиторные
ишемические атаки в течение
последнего года

39. ОТНОСИТЕЛЬНЫЕ ПРОТИВОПОКАЗАНИЯ К ТРОМБОЛИТИЧЕСКОЙ ТЕРАПИИ

Тяжелая неконтролируемая гипертензия: АД >
180/110
Тяжелая постоянная гипертензия в анамнезе
Черепномозговая травма или другие
внутримозговые заболевания
Недавняя травма (2-4 недели) или хирургическая
операция (< 3 недели)
Пункция неприжимаемых сосудов
Недавнее (2-4 недели) внутреннее кровотечение
Для стрептокиназы: использование препарата в
прошлом или аллергические реакции (можно
использовать тканевые активаторы плазминогена)
Геморрагический диатез или одновременный прием
антикоагулянтов (MHO > 2-3)
Беременность
Пептическая язва

40.

41. СХЕМА ВВЕДЕНИЯ АКТИЛИЗЕ (Альтеплаза фирмы «Boehringer Ingelheim GmbH», Германия) ПРИ ИНФАРКТЕ МИОКАРДА В ПЕРИОД ОТ 6 ДО 12

ЧАСОВ ОТ ПОЯВЛЕНИЯ СИМПТОМОВ
10 мг в виде в/в болюса за 1-2 мин
50 мг в виде в/в инфузии за первый час
с последующим введением по 10 мг за
каждые 30 мин до общей дозы 100 мг
у больных с массой тела менее 65 кг
общая доза не должна превышать 1,5
мг/кг массы тела

42. ОСОБЫЕ УКАЗАНИЯ ПО ПРИМЕНЕНИЮ АКТИЛИЗЕ

1. Одновременно с введением Актилизе рекомендуют
2.
назначать антитромбоцитарные препараты:
аспирин в дозе 160-300 мг/сутки
клопидогрель-плавикс по 75 мг/сутки
Гепарин следует назначать по схеме:
перед началом тромболизиса вводят в/в болюс 5.000
МЕ
затем поддерживающую инфузию со скоростью
~1.000 МЕ/час с учетом значений активированного
частичного тромбопластинового времени, которые
должны быть в пределах 1,5-2,5 раз выше исходных
показателей
При возникновении опасного для жизни
кровотечения введение препарата следует
прекратить!

43. ПОБОЧНЫЕ ЭФФЕКТЫ ТРОМБОЛИЗИСА

Реперфузионные аритмии
Кровотечение незначительное (из места пункции, изо
рта, из носа)
Кровотечение тяжелое (желудочно-кишечное,
внутричерепное). Частота кровотечений: желудочнокишечные - 5%, внутричерепные - 0,5-1,0%
Лихорадка. Возникает у 5% больных. Лечение:
аспирин
Артериальная гипотония. Возникает у 10-15%
больных. Лечение: инфузионная терапия.
Сыпь. Возникает у 2-3% больных. Лечение:
антигистаминные препараты в/в или внутрь. В
тяжелых случаях - кортикостероиды.

44. ЧРЕСКОЖНАЯ ТРАНСЛЮМИНАЛЬНАЯ КОРОНАРНАЯ АНГИОПЛАСТИКА

2.ЧРЕСКОЖНАЯ
ТРАНСЛЮМИНАЛЬНАЯ КОРОНАРНАЯ
АНГИОПЛАСТИКА

45.

Рентгенэндоваскулярная операционная

46. острая окклюзия коронарной артерии

47. АБСОЛЮТНЫЕ ПОКАЗАНИЯ К ПЕРВИЧНОЙ АНГИОПЛАСТИКЕ

Должна быть выполнена в инфаркт
зависимой артерии в течении первых 12
часов после приступа.
Пациенты моложе 75 лет, перенесшие
кардиогенный шок в течение 36 часов
после инфаркта, которые подходят для
реваскуляризации и которая может быть
выполнена в течение 18 часов после шока.
Пациенты с кардиогенным шоком или
отеком легких в течение первых 12 часов
после приступа и в течение 90 минут после
поступления.

48. АБСОЛЮТНЫЕ ПРОТИВОПОКАЗАНИЯ К ПЕРВИЧНОЙ АНГИОПЛАСТИКЕ

Не должна выполняться в не
инфаркт зависимой артерии у
пациентов без гемодинамического
компромисса.
Не должна выполняться у
бессимптомных пациентов более
12 часов после приступа, которые
гемодинамически и ЭКГ стабильны.

49.

50. Коронаропластика со стентированием при ОИМ при субокклюзии передней межжелудочковой артерии

А
А. исходная
коронарограмма,
стрелкой указана зона
критического стеноза
Б
Б. коронарограмма после
пластики стеноза со
стентированием

51. Коронаропластика со стентированием при остром инфаркте миокарда

52. АБСОЛЮТНЫЕ УСЛОВИЯ ДЛЯ ПРОВЕДЕНИЯ АНГИОПЛАСТИКИ ПРИ ОКС

Должна выполняться опытным хирургом,
выполняющим более 75 процедур в год в
коллективе выполняющем более 200 плановых
процедур в год
Если от начала приступа прошло менее 3 часов
и есть возможность выполнить первичную
ангиопластику в течение часа
При выполнении ангиопластики
кардиохирургическое отделение должно
быть готово для выполнения неотложного
коронарного шунтирования!
Если таких условий в вашем стационаре нет
предпочтительна тромболитическая терапия

53. ЭКСТРЕННОЕ КОРОНАРНОЕ ШУНТИРОВАНИЕ

3. ЭКСТРЕННОЕ КОРОНАРНОЕ
ШУНТИРОВАНИЕ

54. Абсолютные показания к экстренному коронарному шунтированию

1. Пациенты с неэффективной или неудачной
первичной ангиопластикой, при сохраняющемся
болевом синдроме и/или гемодинамической
нестабильностью, с анатомией поражения
подходящей для шунтирования
2. Пациенты с продолжающимся и вновь
возникшим болевым синдромом, имеющие
большую зону риска повреждения миокарда,
которым не показана первичная ангиопластика
или тромболитическая терапия
3. Пациентам, которым выполняется операция по
поводу постинфарктного ДМЖП или
недостаточности митрального клапана

55. Абсолютные показания к экстренному коронарному шунтированию

4. Пациентам моложе 75 лет перенесшим
кардиогенный шок в течение 36 часов
после острого инфаркта миокарда с
многососудистым поражением или
поражением ствола ЛКА, с анатомией
поражения подходящей для КШ, которое
может быть выполнено в течение
последующих 18 часов
5. Пациентам с желудочковыми аритмиями
угрожающими жизни при наличии
поражения ствола ЛКА или 3 сосудистым
поражением

56. Относительные показания к экстренному коронарному шунтированию

1. Экстренное КШ может быть показано
пациентам в ранние сроки после инфаркта (до
12 часов), которым не показана первичная
ангиопластика или тромболитическая
терапия, особенно при наличии поражения
ствола ЛКА или 3-х сосудистого поражения
2. Пациентам старше 75 лет, с хорошим
предшествующим функциональным статусом,
перенесшим кардиогенный шок в течение 36
часов после инфаркта с многососудистым
поражением или поражением ствола ЛКА, с
анатомией поражения подходящей для КШ
которое может быть выполнено в течение
последующих 18 часов

57. Абсолютные противопоказания к экстренному коронарному шунтированию

Не должно выполняться
гемодинамически стабильным
пациентам с продолжающимся болевым
синдромом при наличии небольшой
зоны риска повреждения миокарда
Не должно выполняться у пациента с
удачной эпикардиальной реперфузией и
неудачной реперфузией
микроциркуляторного русла

58. Рекомендации по ведению больных с ОКС без подъема сегмента ST

Основные методы лечения – медикаментозный или экстренная
баллонная коронарная ангиопластика. При применении
тромболизиса отмечена тенденция к увеличению летальности,
поэтому в этой группе их обычно не назначают - преимуществ не
дает.
При невозможности исключить инфаркт миокарда выполняют
эхокардиографию для выявления нарушений локальной
сократимости и коронароангиографию.
Этим больным следует рекомендовать прием внутрь препаратов,
угнетающих агрегацию тромбоцитов (аспирин, клопидогрель), βблокаторов, нитратов или антагонистов кальция.
Если на ЭКГ в динамике норма - вероятность инфаркта миокарда
мала.

59.

60.

61.

62.

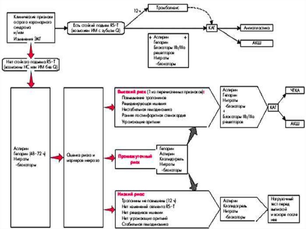
Рекомендуемый алгоритм лечения
острых коронарных синдромов
English     Русский Rules