19.83M
Category: warfarewarfare

Вооруженные силы Российской Федерации их состав и задачи. Тактико-технические характеристики основных образцов вооружения ВС РФ

1.

Раздел 4. Основы тактики общевойсковых подразделений
Тема 8. ВООРУЖЕННЫЕ СИЛЫ РОССИЙСКОЙ ФЕДЕРАЦИИ ИХ
СОСТАВ И ЗАДАЧИ. ТАКТИКО-ТЕХНИЧЕСКИЕ ХАРАКТЕРИСТИКИ
(ТТХ) ОСНОВНЫХ ОБРАЗЦОВ ВООРУЖЕНИЯ И ВОЕННОЙ
ТЕХНИКИ ВС РФ.

2.

Учебный вопрос 1.
Вооруженные силы РФ, их состав и
задачи.

3.

4.

В соответствии со ст. 59
Конституции Российской
Федерации защита
Отечества является долгом и
обязанностью гражданина
Российской Федерации,
который обязан нести
военную службу в
соответствии с
действующим
законодательством.
Согласно п. 1 ст. 1
Федерального закона «О
воинской обязанности и
военной службе» воинская
обязанность граждан
Российской Федерации
включает, в том числе,
воинский учет и
обязательную подготовку к
военной службе.

5.

Вооружённые Силы РФ это государственная военная
организация РФ, предназначенная для отражения агрессии,
направленной против РФ — России, для вооружённой защиты
целостности и неприкосновенности её территории, а также для
выполнения задач в соответствии с международными
договорами России.
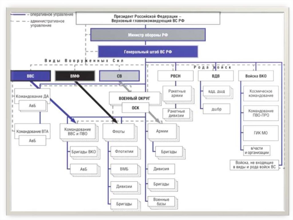
Руководство ВС
Путин Владимир Владимирович
Президент РФ – Верховный Главнокомандующий ВС РФ

6.

Руководство Вооруженными Силами осуществляет
Президент РФ - Верховный Главнокомандующий ВС.
В пределах своих полномочий он издает Указы ,
обязательные для исполнения ВС, другими войсками, воинскими
формированиями и органами РФ.
Осуществляя непосредственное управление ВС, Президент
Российской Федерации утверждает структуру и состав ВС,
других войск, воинских формирований до объединения
включительно, а также штатную численность военнослужащих
ВС Российской Федерации, других войск, воинских формирований
и органов.
Перечень воинских должностей, замещаемых высшими
офицерами в ВС и других войсках, утверждается Президентом.

7.

Управление Вооруженными Силами осуществляет
Министр оборон Российской Федерации через
Министерство обороны и Генеральный штаб
Вооруженных Сил Российской Федерации.
Министерство обороны Российской Федерации
является федеральным органом исполнительной
власти, проводящим государственную политику и
осуществляющим государственное управление в
области обороны, а также координирующим
деятельность федеральных министерств, иных
федеральных
органов
исполнительной
власти
субъектов Российской Федерации по вопросам
обороны.

8.

9.

Генеральный штаб Вооруженных Сил Российской Федерации
является центральным органом военного управления и основным
органом оперативного управления Вооруженными Силами,
осуществляющим координацию деятельности других войск,
воинских формирований и органов по выполнению задач в области
обороны.
Разрабатывает:
-предложения по военной доктрине Российской Федерации;
- план строительства Вооруженных Сил Российской Федерации
и координирует:
-разработку планов строительства и развития ВС РФ, других
войск, воинских формирований и органов;
- разработку предложений по численности ВС РФ, других войск,
воинских формирований и органов;

10.

Руководство ВС
Андрей Рэмович Белоусов
с 14 мая 2024
Министр обороны РФ,
генерал армии
Герасимов
Валерий Васильевич
Начальник ГШ ВС РФ – первый
заместитель МО РФ, генерал
армии

11.

ФЛАГ Министерства обороны РФ

12.

13.

14.

15.

16.

17.

18.

19.

Ан
а
рь
Я
Ан
а
н
ма
ур
М
ды
ды
рь
ВОЕННО-АДМИНИСТРАТИВНОЕ ДЕЛЕНИЕ РФ
И
ск
Печора
ар
ан
ск
н
вна
о

ск
Че
л
Пе
р
мь
Ек
ат
ер
яб
ин
ск
та
хар
ин
бу
рг
С
ь
И
Ни
К
ж. Т
ун г у
с ка
А
Я
ь
Н
аз
ра
нь
Ом
ск
Ф
й
Е
Л ен
ан
Д
тск
Яку
а
а
Алд
н
Ангара
Томск
Новос
ибирск
Кемерово
Красноярск
Бл а
Абакан
Южный военный округ
лю
Ви
ад
аг
М
Восточный
военный округ
р
ь
Об
ол
оп
н
Й
Центральный военный
округ
Тю
ме
н
Кур
га
Е
д
ы-М
ан с
ийс
к
ты ш
вр
ьч
ик
Хан
т
ну
С
ал
Иж
ев
ь
Р
Дудинка
ле
И
С
До
о
ст
Ро
Н
а
лг
Во
ан
Ц
диги р к а
Об
ь
ВА
С
Са
л
Па
Ам
ур
СК
О
М
С
Ка
з
А
н
рь
ян

ар
Лена
О
И
к
ьс
Р
л
ге
Сев. Двина
га
Ту
ла
На
Ени
се
й
рг
бу
н
ха
Ар
ер
В ол
д
еп
р
Колыма
т
Пе
С-
а
гр
ин
ин
в
ко
Пс
л
Ка
Западный
военный округ
Дн
Чита
Иркутск
е
гов
нск
ан
ще
дж
оби
Бир
р
ба
Ха
ов
ск
Улан-Удэ
а
Вл
то к
в ос
ди
ан
а

20.

21.

Основные задачи Сухопутных войск
В мирное время:
поддержание боевого потенциала, совершенствование боевой и
мобилизационной готовности войск к отражению агрессии
локального масштаба;
В угрожаемый период:
наращивание состава и повышение боевой и мобилизационной
готовности войск;
усиление сил и средств боевого дежурства и разведки за
действиями войск противника;
оперативное развертывание группировок войск на угрожаемых
направлениях
В военное время:
выполнение задач по плану стратегического развертывания ВС
РФ;
локализация возможных военных конфликтов, отражение
агрессии противника боеготовыми в мирное время
группировками войск, а при необходимости – с
отмобилизованием соединений и воинских частей; проведение
совместно с другими видами и родами войск ВС РФ
оборонительных и контрнаступательных операций;

22.

Сухопутные войска (СВ) – наиболее многочисленный и разнообразный по
вооружению и способам боевых действий вид Вооруженных Сил
Российской Федерации (ВС РФ), предназначенный для отражения
агрессии противника на континентальных театрах военных действий,
защиты территориальной целостности и национальных интересов РФ
Знамя Сухопутных войск

23.

24.

Мотострелковые войска
Мотострелковые войска, самый многочисленный род
сухопутных войск, составляют основу Сухопутных войск и
ядро их боевых порядков.
Состоят из мотострелковых соединений (дивизий, бригад),
частей (полков) и подразделений (батальон, рота), в
которые входят мотострелковые, артиллерийские,
танковые и другие части и подразделения.

25.

ТАНКОВЫЕ ВОЙСКА
ТАНКОВЫЕ ВОЙСКА, род сухопутных войск. Они состоят из
танковых, мотострелковых (механизированных,
мотопехотных), ракетных, артиллерийских и других
подразделений и частей.
Это основная, главная ударная сила Сухопутных войск
Они оснащены танками (Т-72, Т-80, Т-90), самоходной
артиллерией ("Геоцинт", "Мста"), ракетным оружием и др.
Танковые войска характеризуются высокой
манёвренностью и повышенной устойчивостью к
воздействию ядерного оружия.

26.

РАКЕТНЫЕ ВОЙСКА И АРТИЛЛЕРИЯ
РАКЕТНЫЕ ВОЙСКА И АРТИЛЛЕРИЯ, род войск
Сухопутных войск, главная огневая мощь и
важнейшее оперативное средство в решении боевых
задач по разгрому группировок противника
Предназначен для ядерного и огневого поражения
противника.
. На вооружении ракетных войск (бригады
«ИСКАНДЕР», «ТОЧКА») и артиллерии стоят
реактивные системы залпового огня "Град", "Смерч",
"Ураган", артиллеристские орудия Д-30 и другое
вооружение.

27.

ВОЙСКА ПРОТИВОВОЗДУШНОЙ ОБОРОНЫ
Войска ПВО Сухопутных войск, ПВО СВ — род
сухопутных войск, предназначенный для защиты
сухопутных войск от средств воздушного нападения
противника, для их поражения, а также воспрещения
его воздушной разведки. ПВО СВ вооружены
мобильными, буксируемыми и переносными зенитноракетными и зенитно-пушечными системами
На вооружении ПВО сухопутных войск находятся
эффективные и мобильные зенитно-ракетные
комплексы: «С-300В» «Бук», «Тор», «Оса», "Шилка",
"Стрела-10", "Тунгуска", переносной зенитно-ракетный
комплекс (ПЗРК) "Стрела-3", "Игла", "Игла-1" «Верба».

28.

СПЕЦИАЛЬНЫЕ ВОЙСКА
Подразделения и части, предназначены для
выполнения специальных задач по обеспечению боевой
и повседневной деятельности сухопутных войск
вооруженных сил (по инженерной, радиотехнической,
химической и др.) и имеющие специальное техническое
оснащение.

29.

СПЕЦИАЛЬНЫЕ ВОЙСКА
РАЗВЕДКИ
СВЯЗИ
РАДИОЭЛЕКТРОННОЙ БОРЬБЫ
ИНЖЕНЕРНЫЕ
РАДИАЦИОННОЙ ХИМИЧЕСКОЙ И
БИОЛОГИЧЕСКОЙ ЗАЩИТЫ
ЧАСТИ И ПОДРАЗДЕЛЕНИЯ
ТЕХНИЧЕСКОЙ ЗАЩИТЫ
СОЕДИНЕНИЯ ЧАСТИ И
УЧРЕЖДЕНИЯ ТЫЛА

30.

Военно-воздушные силы
Указом Президента РФ от 16 июля 1997 г. определено формирование нового
вида Вооруженных Сил (ВС) на базе существовавших Войск ПВО и ВВС.
К 1 марта 1998 г. на базе органов управления Войск ПВО и ВВС было
сформировано управление ГК ВВС и ГШ ВВС, а Войска ПВО и ВВС
объединены в новый вид ВС РФ – ВВС.
ВВС РФ предназначены для:
отражения агрессии в воздушной сфере и защиты от ударов
с воздуха ПУ высших звеньев государственного и военного
управления, АПЦ, промышленно-экономических районов,
важнейших объектов экономики и инфраструктуры страны и
группировок войск (сил);
поражения объектов и войск противника с применением как
обычных, так и ядерных средств поражения;
авиационного обеспечения боевых действий войск (сил)
других видов и родов войск.

31.

Знамя Военно-воздушных сил

32.

33.

СТРУКТУРА ВОЕННО-ВОЗДУШНЫХ СИЛ
Авиация
Радиотехнические войска
Зенитные ракетные войска
Специальные войска

34.

БОМБАРДИРОВОЧНАЯ АВИАЦИЯ
род военной авиации;
является основным ударным средством ВВС
предназначена:
для поражения группировок войск, авиации, ВМС
противника, разрушения его важных военных, военнопромышленных, энергетических объектов, узлов
коммуникаций, ведения воздушной разведки и
минирования с воздуха преимущественно в
стратегической и оперативной глубине.
авиационного обеспечения БД войск (сил) других видов и
родов войск.

35.

ШТУРМОВАЯ АВИАЦИЯ
Штурмовая авиация (ША) - средство авиационной
поддержки войск (сил) и
предназначена:
для поражения войск, наземных (морских) объектов,
а также самолетов (вертолетов) противника на
аэродромах (площадках) базирования, ведения
воздушной разведки и минирования с воздуха
преимущественно на переднем крае, в тактической и
оперативно-тактической глубине.
СУ-25

36.

ИСТРЕБИТЕЛЬНАЯ АВИАЦИЯ
Род военной авиации
Истребительная авиация (ИА),
предназначена для поражения самолетов,
вертолетов, крылатых ракет и беспилотных
летательных аппаратов в воздухе и
наземных (морских) объектов противника..

37.

РАЗВЕДЫВАТЕЛЬНАЯ АВИАЦИЯ
Разведывательная авиация, род дальней, фронтовой
авиации и авиации ВМФ, предназначенный для
ведения воздушной разведки с целью добывания
сведений о противнике на сухопутных и морских
(океанских) ТВД.
Имеет на вооружении пилотируемые самолёты и
беспилотные средства со специальным техническим
оборудованием, позволяющим вести разведку днём и
ночью различными способами: визуально,
фотографированием и радиолокационным
обнаружением.

38.

ТРАНСПОРТНАЯ АВИАЦИЯ
Военно – транспортная авиация состоит из десантно-транспортной и специальной
авиации.
Транспортная авиация (ТрА), предназначена для
десантирования воздушных десантов, перевозки войск,
вооружения, военной и специальной техники и других
материальных средств по воздуху, обеспечения маневра и
боевых действий войск (сил), выполнения специальных
задач. Ил-76МД-90А и Ан-70, Ил-112В и проведения модернизации
самолетов Ил-76 МД и Ан-124.

39.

Специальная авиация (СпА)
предназначена для выполнения специальных задач:
- ведения радиолокационной разведки и осуществления
наведения авиации на воздушные и наземные (морские)
цели; - постановки радиоэлектронных помех и аэрозольных
завес;
- поиска и спасания летных экипажей и
пассажиров;
- дозаправки
самолетов топливом в воздухе;
- эвакуации раненых и больных;
- обеспечения управления и связи;
- ведения воздушной радиационной, химической,
биологической, инженерной разведки
и выполнения других задач

40.

Специальные войска ВВС
Специальные войска ВВС предназначены для обеспечения
боевой деятельности объединений, соединений и частей
ВВС. Организационно части и подразделения специальных
войск входят в состав объединений, соединений и частей
ВВС.
В Специальные войска входят:
части и подразделения разведки, связи, радиотехнического
обеспечения и автоматизированных систем управления,
РЭБ, инженерные, РХБ защиты, топогеодезические, поиска
и спасания, метеорологические, воздухоплавательные,
морально-психологического, материально-технического и
медицинского обеспечения, части обеспечения и охраны
органов военного управления.

41.

Зенитные ракетные войска (ЗРВ)
род войск ВВС, имеют на вооружении ЗРК и ЗРС, составляют
основную огневую силу в системе ПВО и предназначены для
защиты ПУ высших звеньев государственного и военного
управления, группировок войск (сил), важнейших
промышленных и экономических центров и других объектов от
ударов СВКН противника в пределах зон поражения.

42.

Они состоят из зенитных ракетных полков (зрп), которые
организационно входят в состав объединения ВВС, бригады,
дивизии ВКО, а также частей и организаций, непосредственно
подчиненных ГК ВВС.
ЗРС С-300, С-400, ЗРПК «Панцирь-С1» способны
уничтожать различные воздушные цели, в том числе
поражать боеголовки барражирующих ракет.
Основные направления развития ЗРВ ВВС: наращивание
возможностей за счет принятия на вооружение новых ЗРС
средней дальности и дальнего действия С-400, дальнего
действия С-500, ЗРПК ближнего действия «Панцирь-С
(СМ)» и модернизации существующих ЗРС средней
дальности С-300ПМ до уровня С-300ПМ2.

43.

Радиотехнические войска (РТВ)
род войск ВВС, имея на вооружении радиотехнические
средства (РТС) и комплексы средств автоматизации (КСА),
предназначены для ведения радиолокационной разведки
воздушного противника и выдачи радиолокационной
информации о воздушной обстановке, в пределах
радиолокационного поля, органам управления ВВС и
других видов и родов войск ВС, на пункты управления
боевыми средствами авиации, ЗРВ и РЭБ при решении
ими задач мирного и военного времени.

44.

ВОЕННО – МОРСКОЙ ФЛОТ

45.

Знамя Военно-Морского
Флота

46.

Военно-Морской Флот
Вид ВС Российской Федерации (ВС РФ).
Предназначен:
для вооруженной защиты интересов России, ведения
боевых действий на морских и океанских театрах
войны.
ВМФ способен наносить ядерные удары по наземным
объектам противника, уничтожать группировки его
флота в море и базах, нарушать океанские и морские
коммуникации противника и защищать свои морские
перевозки, содействовать Сухопутным войскам в
операциях на континентальных ТВД, высаживать
морские десанты, участвовать в отражении десантов
противника и выполнять другие задачи.

47.

Структура ВМФ
Надводные силы
Подводные силы
Морская авиация
Береговые войска:
Береговые ракетноартиллерийские войска
Морская пехота

48.

В мирное время:
- боевое патрулирование и боевое дежурство в установленной
готовности к нанесению ударов по назначенным объектам
вероятного противника;
- поиск атомных ракетных и многоцелевых подводных лодок
вероятного противника и слежение за ними на маршрутах;
- наблюдение за авианосной ударной группой и другими
корабельными вероятного противника.
- - разведка за деятельностью иностранных кораблей и
авиации;
- участие в стратегическом ядерном сдерживании;
- обеспечение неядерного сдерживания от угрозы или
применения военной силы против РФ с океанских и морских
В
угрожаемый период:
направлений;
перевод сил с мирного на военное время и их оперативное
развертывание;
участие в локализации возможных приграничных вооруженных
конфликтов;
защита судоходства и производственной деятельности в
территориальном море и исключительной экономической зоне РФ,
а при необходимости – в кризисных зонах мирового океана

49.

ВДВ
Воздушно-десантные войска (ВДВ) — самостоятельный
род войск, имеющий в своём составе аэромобильные
соединения: воздушно-десантные и десантно-штурмовые
дивизии и бригады, а также отдельных частей. ВДВ
предназначены для оперативного десанта и ведения
боевых действий в тылу противника.
Состав ВДВ - 4 дивизии: 7-я (Новороссийск), 76-я (Псков),
98-я (Иваново и Кострома), 106-я (Тула), УЦ (Омск),
Высшее Рязанское училище, 38-й полк связи, 45-й развед.
полк, 31-я бригада (Ульяновск).
В военных округах имеются воздушно-десантные (или
десантно-штурмовые) бригады, которые административно
относятся к ВДВ, но оперативно подчиняются
командующим ВО.

50.

51.

52.

Вооружение ВДВ
Боевая машина
десанта БМД-4
Противотанковый
ракетный комплекс
«Корнет-Э»
Десантируемый
бронетранспортер БТР-МДМ
Самоходное
артиллерийское
орудие 2С9 «Нона-С»
Боевая машина десанта БМД-3

53.

РВСН
Войска постоянной боевой готовности.
Предназначены для ядерного сдерживания возможной
агрессии и поражения в составе стратегических ядерных
сил или самостоятельно массированными или групповыми
1. ракетно-ядерными ударами стратегических объектов,
находящихся на одном или нескольких стратегических
направлениях и составляющих основу военных и военноэкономических потенциалов противника.
На вооружении РВСН состоят наземные
2. межконтинентальные баллистические ракеты мобильного
и шахтного базирования с ядерными боеголовками.
3
Ракетные войска стратегического назначения образованы
17 декабря 1959 года.

54.

Вооружение РВСН
МБР УР-100НУТТХ
ПГРК «Ярс» РС-24
МБР РТ-2ПМ «Тополь»
МБР Р36М2

55.

Войска воздушно-космической обороны
(ВКО) — отдельный род войск ВС

56.

ВКО
– предназначены для обеспечения безопасности
России в воздушно-космической сфере.
Основные задачи Войск воздушно-космической обороны :
• обеспечение высших звеньев управления
достоверной информацией об обнаружении
1.
стартов БР и предупреждение о ракетном
нападении;
поражение головных частей БР вероятного
2. противника,
атакующих
важные
государственные объекты;
• защита ПУ высших звеньев гос. и военного
управления, группировок войск, важнейших
3 промышленных и экономических центров и др.
объектов от ударов СВКН противника в

57.

• наблюдение за космическими объектами и
выявление угроз России в космосе и из
4
космоса, а при необходимости – парирование
таких угроз
осуществление
запусков
космических
аппаратов
на
орбиты,
управление
спутниковыми
системами
военного
и
5 двойного назначения в полете и применение
отдельных из них в интересах обеспечения
войск (сил) РФ необходимой информацией;
• поддержание в установленном составе и
готовности к применению спутниковых
6 систем военного и двойного назначения,
средств их запуска и управления и ряд

58.

Войска воздушно-космической обороны
Ракета-носитель «Союз-2»
на стартовом столе
Оптико-электронный комплекс
контроля космического
пространства «Окно»
Радиолокационная станция
«Воронеж-ДМ

59.

Войска воздушно-космической обороны
ЗРПК «Панцирь-С1»
ЗРК С-400 «Триумф»
ЗРК «С-300 ПМУ1»

60.

Учебный вопрос 2.
ТТХ основных образцов вооружения
и военной техники ВС РФ.
English     Русский Rules