Первое, с чего начинается анализ данных, это написание запросов к Базе Данных(далее БД) – хранилище с множеством записей. Но
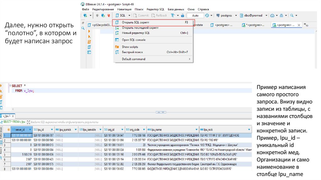
Далее, нужно открыть “полотно”, в котором и будет написан запрос
Примеры сложных запросов
После написания запроса, нужно визуализировать данные, чтобы человек их смог увидеть и прочитать. Для этого используют
3.01M
Category: databasedatabase

Средства Управления Базами Данных (СУБД)

1. Первое, с чего начинается анализ данных, это написание запросов к Базе Данных(далее БД) – хранилище с множеством записей. Но

для того, чтобы выполнить запрос к БД, для
начала нужно подключиться к ней. Для этого используются Средства Управления Базами
Данных(далее СУБД). Пример: PostgreSQL, Oracle, SQLLite и др. Для подключения к БД
нужно: IP-адрес(пример, 192.168.8.28), номер порта(5432), имя БД(postgres),
пользователь, зарегистрированный в СУБД(rodov.roman) и пароль(qtbni_2!*)
В данном примере
используется dbeaver –
универсальный клиент
для работы с БД

2. Далее, нужно открыть “полотно”, в котором и будет написан запрос

Пример написания
самого простого
запроса. Внизу видно
записи из таблицы, с
названиями столбцов
и значение и
конкретной записи.
Пример, lpu_id –
уникальный id
конкретной мед.
Организации и само
наименование в
столбце lpu_name

3. Примеры сложных запросов

Кол-во мужчин\женщин, прошедшие
диспансеризацию, процент прошедших и
общее количество
Примеры сложных запросов
Помесячная рождаемость в
разрезе мед. организации

4. После написания запроса, нужно визуализировать данные, чтобы человек их смог увидеть и прочитать. Для этого используют

различные инструменты для
визуализации: страничка сайта в интернете, приложение на компьютере/телефоне, excel-таблицы и др.
Пример визуала отчёта “Стационар: количество пациентов”. При первом заходе
пользователю предлагается выбрать интересующие фильтры, и на основе выбранных
делается соответствующий запрос к БД и формируется таблица с данными

5.

Ещё примеры отчётов

6.

Пример работы ввода пароля для получения отчёта с
персональными данными. Для каждого отчёта нужен отдельный
пароль

7.

После выполнения запроса в БД и формирования отчёта
идёт выгрузка excel-файла, который попадает в Загрузки
Пример сформированного excel-файла

8.

Также используются BI-системы для
визуализации данных в виде графиков

9.

1) Для того, чтобы сформировать такой отчёт нужно создать ETL-процесс, предназначенный
для выгрузки данных из БД с помощью запроса
3) И выгружаем в хранилище данных. Аналог
БД, но уже с полученными данными. При
обращении к этому хранилищу не нужно
выполнять в очередной раз запрос к БД.
Запрос к БД выполняется автоматически и
загружается в хранилище с определённым
периодом при помощи триггеров
Запрос
2) Получаем данные и её структуру
Триггеры нужны для того, чтобы задать периодичность выполнения запроса. Например,
загружать данные в хранилище в определённые календарные дни, в определённые
часы. Делается это для того, чтобы снять нагрузку с БД, которая появляется при
выполнений запроса. Например, если поставить значения получения данных в 00:00 на
ежедневной основе, мы будем иметь свежие данные на текущий день

10.

Пример триггера: наименование, характеризующее для какого именно ETL-процесса он
выполняется, период, в который будет выполняться триггер, тип интервала и его
значение. В данном примере, триггер выполняется на ежедневной основе в 00 часов.
Если же будет какая-то ошибка при получении данных, установлен процесс, который
будет пытаться получить данные ещё раз(5 попыток получить данные и интервал в 5
минут, через который нужно произвести новую попытку)

11.

Пример создания хранилища, в который будут
помещаться данные. Код – уникальное
наименование во всей системе, наименование –
название хранилища, соответствующий ETLпроцессу, тип хранилища – аналог БД, имя
таблицы – имя, при помощи которого будет
обращаться к хранилищу(аналог таблица v_lpu,
показанный во втором слайде), соединение – имя
соединения, в котором находится хранилище

12.

И сами аналитические панели, в
которых визуализируют данные
Пример визуализации полученных данных
Пример получения данных из
хранилища
English     Русский Rules