13.66M
Category: electronicselectronics

Цифровые устройства и микропроцессоры. Модуль 2, Семинар №4

1.

Цифровые устройства и микропроцессоры. Модуль 2, Семинар №4
«Построение микропроцессорной системы на основе микроконтроллера»
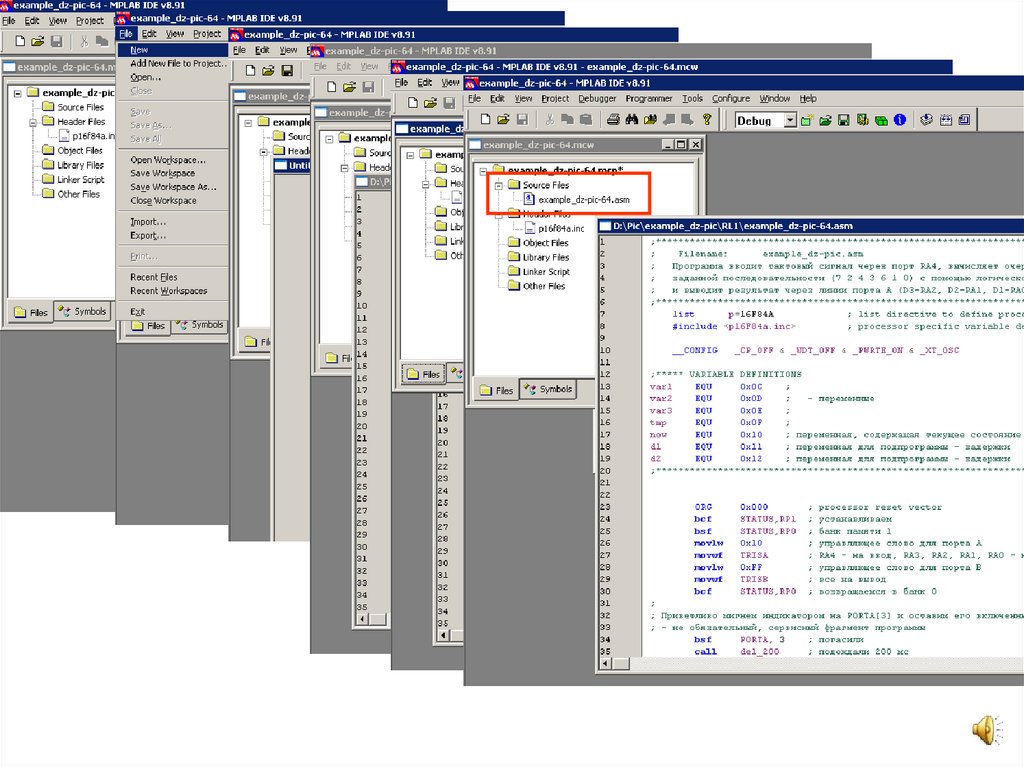
Разработка программы. Среда разработки MPLAB IDE
English     Русский Rules