5.67M
Category: databasedatabase

Запросы на добавление и удаление. Лабораторная работа №2

1.

МИСиС
Факультет ИТКН, кафедра ИКТ
Курс СУБД: Системы управления базами данных
Лабораторная работа №2
доцент, к.т.н.
Волошиновский К.И.
Москва, 2022
1

2.

(1)
(2)
(3)
2

3.

(2)
Создадим таблицу Реестр
(1)
(4)
(3)
3

4.

Добавим поля таблицы «Реестр»
Затем Ctrl-S
и Ctrl-F4
Если мешает
значок
меняем ширину
колонок, тогда
он остался
4

5.

Создадим форму «Реестр» и откроем в режиме Конструктора
5

6.

Добавим поля ввода из вкладки Конструктор
панели элементов (инструментов)
Посмотрим как по другому
Может выглядеть панель элементов
6

7.

x4
Добавим поля ввода из вкладки Конструктор
панели инструментов
7

8.

Сохраним, закроем… Ctrl-S, Ctrl-F4
8

9.

(1)
Таблицу не добавляем (она для выборки)
(2)
(3)
Создадим запрос на добавление и посмотрим его синтаксис
9

10.

(1)
Выберем таблицу
(2) куда будут попадать
добавляемые записи
10

11.

11

12.

Имена полей запроса на добавление, сделаем короткими,
на их базе сформируем формулу для поля стоимость
12

13.

13

14.

(2)
(1)
14

15.

Вытащить запрос AddRecord
(1)
Добавим кнопку с текстовым
представлением
15

16.

16

17.

17

18.

Если случайно сохранить запрос в формате SQL можно вернутся
в конструтор, нажав на кнопку «Добавление» и подтвердив таблицу
18

19.

Перейдем в обычный режим как в Access <=2003
Сделаем так, чтобы были видны
все объекты с которым ты работаешь
19

20.

20

21.

21

22.

22

23.

23

24.

(2) Закрыли и заново
Открыли таблицу реестр.
(1) Left
x4
DoubleClick
Проверили – работает…
24

25.

У некоторых запросов преобразование в режим SQL обратимо
В режиме SQL копируем строку инструкции запроса,
и закрываем окно без сохранения запроса
В прочем в данном случае система не выдаст подтверждения
на сохранения результата преобразования, так преобразование
обратимо
Однако, следует иметь в виду, что преобразование
может быть необратимым, поэтому если система выдала
предупреждение «Сохранить: Да, Нет», то следует ответить «Нет»
А запрос «mySQL» останется в буфере обмена после копирования
25

26.

программа
“название1” => ‘название1’
26

27.

Программная работа с запросами – это работа строками
например на VBA
Длинную инструкцию разбиваем
на отдельные инструкции SQL:
Инструкция SQL
кавычки значения строкового поля сменим
на одинарные
перенос на следующую строку
слишком длинной инструкции
между отдельными строками
перед инструкциями следует
27
контролировать пробел

28.

Зададим названия свободных полей формы
Name
Price
Q
Summa
28

29.

Query - запрос
Проверили,
работает…
x2
Теперь
возмём
значения
для запроса
из полей
формы
29

30.

Добавим контольное сообщение и попробуем запустить
30

31.

Заполним поля увидим, что ошибки нет
31

32.

После того, как защита от ошибки установлена,
Заменим фиксированные значения на значения полей формы
Это имя «формы», значит надо
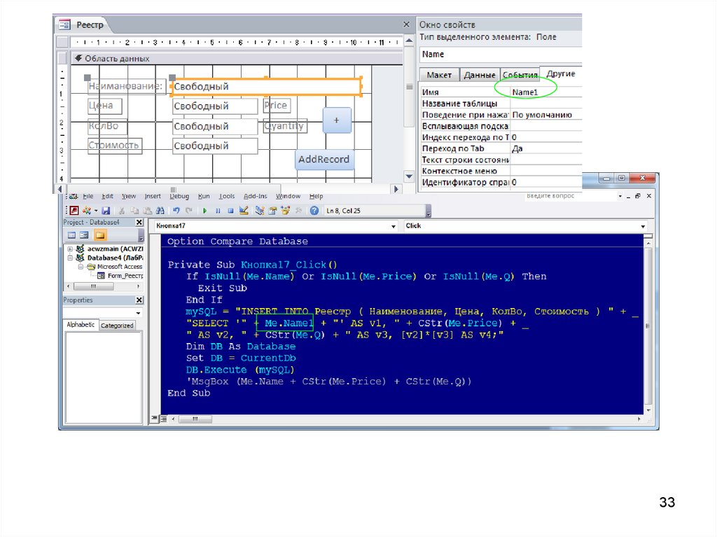
изменить название поле Name добавив отличие
(постфикс или префикс)
32

33.

33

34.

34

35.

35

36.

Запросы на удаление
(2)
(1)
(2) Таблицу добавлять
не будем
36

37.

Вызовем контекстное меню,
выберем:
37

38.

38

39.

39

40.

40

41.

41

42.

DblClick
Проверяем, - пусто !!
42

43.

Попробуем скопировать из окна базы заголовок
и вставить в исходный текст
Если кодировка не совпадает, то при первом копировании
она распознана не будет, поэтому первый раз требуется перенабрать
название запроса в ручную
Кодировка не совпадает:
в следующий раз копирование будет выполнено нормально
Пробуем, всё работает...
Теперь заменим название Запроса на SQL Инструкцию,
см. следующий слайд …
43

44.

Инструкция Delete запроса на удаление
Теперь вынем из запроса на удаление с именем
SQL инструкция и выполним через инструкцию
«DELETE Реестр.* FROM Реестр»
Проверяем... Работает...
В конце SQL
инструкции запроса
ставится точка с запятой
44

45.

Список литературы (Базы данных MS)
1.
2.
3.
4.
5.
6.
https://support.office.com/
https://msdn.microsoft.com/
Контекстный help MSAccess (F1)
Контекстный help MSAccess VBA (Ctrl-F1)
Object Browser MSAccess VBA (F2)
Михеева В., Харитонова И. Microsoft Access 2000.
Серия "В подлиннике". - СПб.: БХВ-Петербург, 2001. - 1088 с.
7. Михеева В., Харитонова И. Microsoft Access 2000: разработка
приложений. Серия "Мастер". - СПб.: БХВ-Петербург, 2000. - 832 с.
8. Пол Киммел. Освой самостоятельно программирование для
Microsoft Office Access 2002 за 24 часа. Изд. дом Вильямс;
СПб.: БХВ-Петербург. 2003 г. - 480 с.
Перкрестные запросы MSExcel:
9. Эрик Уэллс, Стив Хершбергер. Microsoft Excel 97.
Разработка приложений. Серия "Мастер". - СПб.:
БХВ-Петербург, 1998 г. – 624 с.
10. Брюс Холберг и др. Использование Excel 97. Специальное издание.
Киев – Москва – Санкт-Перебург. 1998 – 736 с.
SQL Server
11. К. Хоуг — MCSE/MCSD: SQL Server 7. Проектирование баз данных.
12. Курс M2778. MS SQL Server 2008. Издательство Microsoft. 2008 г.
13. Петкович Д. Microsoft SQL Server 2008.
MySQL WorkBench
14. McLaughlin Michael. MySQL Workbench: Data Modeling & Development
45
SQL Server 7 считаем, что ускорел
English     Русский Rules